【摘要】2025年低空装备产业正以体系化构建产品矩阵,以智能化驱动技术跃迁。两大方向深度融合,并通过全产业链协同,共同构筑低空经济的核心技术底座与产业生态。
引言
低空经济正从一个前沿概念,迅速演变为国家战略性新兴产业。这一转变的核心驱动力,源于低空装备产业的实质性进展。装备是低空经济的物质基础,其技术水平、产品形态与产业生态的成熟度,直接定义了整个产业所能触及的高度与广度。
2025年是这一产业发展的关键节点。政策顶层设计日趋完善,市场需求逐渐清晰。产业内部的创新逻辑也已明确,正沿着两条主线加速演进。一是体系化,即装备从孤立的单一产品,向标准化、模块化的谱系化平台发展。二是智能化,即人工智能、5G-A等新一代信息技术,正深度重塑装备的感知、决策与协同能力。
本文将深入剖析这两大发展方向,并结合全产业链的协同创新,解码2025年低空装备产业的技术路径与发展格局。
一、 🚁 战略基石:低空装备的产业定位与发展逻辑
%20拷贝-pzmp.jpg)
低空装备产业并非孤立存在,它被置于国家经济发展与产业升级的宏大叙事中。理解其战略定位,是把握其发展方向的前提。
1.1 新质生产力的核心载体
新质生产力的核心在于“新”,即技术革命性突破、生产要素创新性配置、产业深度转型升级。低空装备产业完美契合了这些特征。
技术密集。它融合了航空工程、新材料、人工智能、通信技术、能源技术等多个高精尖领域,是典型的技术密集型产业。
模式创新。它催生了空中物流、城市空中交通(UAM)、应急救援、智慧农业等全新业态,是对传统生产生活方式的颠覆性创新。
高附加值。其产业链长、辐射面广,能够带动上游新材料、核心元器件,以及下游运营服务、数据分析等一系列高附加值产业的发展。
工信部等部委将低空经济视为新质生产力的代表性领域,正是看中了其作为技术创新集成平台和经济增长新引擎的巨大潜力。
1.2 产业发展的物质基础
任何经济形态都需要坚实的物质载体。对于低空经济,这个载体就是各式各样的低空装备,包括但不限于电动垂直起降飞行器(eVTOL)、无人机、直升机等。
没有可靠、高效、安全的装备,所有应用场景都是空中楼阁。装备的性能指标,如续航、载荷、飞行速度、安全性、环境适应性,直接决定了商业模式能否成立。例如,物流无人机若无法实现高密度、全天候、低成本的自主飞行,就无法真正替代地面运力。载人eVTOL若无法通过适航审定,获得与民航客机同等级别的安全保障,城市空中交通就无从谈起。
因此,装备创新是低空经济从概念走向现实的第一步,也是最关键的一步。
1.3 市场规模与发展预期
政策的明确指引与市场的真实需求,共同构成了产业发展的强大驱动力。
政策层面。国家成立低空经济发展专司,工信部、交通运输部等密集出台支持政策,旨在打通空域管理、适航审定、标准制定等关键环节,为产业发展扫清障碍。
市场层面。据行业预测,至2025年,中国低空装备产业的产值有望达到数百亿元人民币,相关在册装备数量预计将超过400万台。这一数字背后,是物流、安防、测绘、应急、文旅等领域对高效空中作业能力的迫切需求。
2025年,产业将从技术验证与小范围试点,逐步过渡到规模化应用的初期阶段。装备的成熟度与多样性,将成为衡量各地区低空经济发展水平的核心指标。
二、 🚁 体系化构建:从单点突破到谱系化平台
早期低空装备市场呈现出“百花齐放”的态C势,各类厂商针对特定场景开发专用机型。这种模式在产业初期有其合理性,但随着市场走向成熟,其研发周期长、成本高、难以规模化的弊端日益凸显。2025年,产业竞争的核心正从单一产品的性能比拼,转向体系化、谱系化的平台构建能力。
2.1 体系化发展的核心内涵
体系化发展的本质,是一种基于通用平台的、模块化、标准化的产品开发与制造理念。它要求在装备设计的源头,就将平台的可扩展性、接口的通用性、模块的可组合性作为核心设计约束。
其核心思想是将一个复杂的飞行器系统,解耦为相对独立的几个部分。
通用飞行平台。包含机体结构、动力系统、能源系统、基础飞控系统等核心共性部分。这是整个产品矩阵的基石。
任务载荷模块。根据不同应用场景,开发标准化的任务模块,如物流货箱、高清相机、激光雷达、喊话器、载人座舱等。
软件定义功能。通过软件升级与算法配置,调整飞行器的飞行模式、任务逻辑与数据处理能力,以适应不同任务需求。
这种模式的优势显而易见。它将传统的“一机一型”研发模式,转变为“平台+模块”的组合模式,极大提升了研发效率与市场响应速度。
2.2 模块化设计与平台化衍生
模块化设计是实现体系化的关键技术手段。一个成功的通用平台,能够像“变形金刚”一样,通过更换不同的功能模块,快速衍生出满足特定场景需求的专用机型。
下表展示了一个典型的基于通用eVTOL平台的衍生逻辑。
通过这种方式,企业能够以一个核心研发团队,支撑起一个完整的产品谱系,实现研发成本的摊薄和规模经济效应。
2.3 标准化与接口通用性
模块化设计的有效性,高度依赖于标准化。没有统一的标准,模块化将无从谈起。标准化主要体现在以下几个层面。
物理接口标准化。任务载荷与飞行平台之间的机械、电气接口需要统一标准,确保不同模块可以即插即用。
数据接口标准化。飞行平台与任务载aho荷之间的数据通信协议需要标准化,保证飞控系统能够正确识别、控制并接收来自不同载荷的数据。
软件架构标准化。采用分层、解耦的软件架构,通过标准的API(应用程序接口)实现上层应用软件与底层硬件驱动的分离,便于功能的快速迭代与移植。
工信部等部门正大力推动低空装备相关标准的制定工作。2025年,一批关键性的国家标准和行业标准有望出台,这将为整个产业的体系化发展奠定坚实基础。
2.4 试验验证体系的支撑作用
产品的体系化,必然要求试验验证体系的同步升级。传统的针对单一机型的测试方法,已无法满足平台化产品的验证需求。
未来的试验验证体系将呈现以下特点。
平台级验证。对通用飞行平台进行全面、严苛的测试,确保其在各种飞行包线内的安全性、可靠性与稳定性。这是所有衍生机型安全的基础。
模块级验证。对每一个任务载荷模块进行独立的功能与性能验证,确保其符合设计要求。
系统集成验证。在平台与模块组合后,进行充分的系统级集成测试,重点验证二者之间的兼容性与协同工作的稳定性。
仿真与数字孪生。大量运用仿真测试和数字孪生技术,在虚拟环境中模拟各种极端工况和故障模式,以远低于物理测试的成本,大幅提升测试覆盖率和效率。
构建一套高效、完备的试验验证体系,是企业在体系化竞争中建立“护城河”的关键。率先完成“平台+验证”体系建设的企业,将在产品迭代速度和适航取证方面获得显著优势。
三、 🚁 智能化跃迁:新一代信息技术赋能装备升级
%20拷贝-qttn.jpg)
如果说体系化解决了装备“生得快、生得多”的问题,那么智能化则解决了装备“飞得好、飞得安全”的核心问题。智能化是低空装备从单一的飞行工具,向具备自主感知、决策、协同能力的智能终端跃迁的必由之路。
3.1 智能化的技术底座
低空装备的智能化,建立在一系列新一代信息技术的基础之上。这些技术相互融合,共同构成了智能化的技术底座。
人工智能(AI)。提供核心的感知、决策与学习能力。AI算法被广泛应用于图像识别、传感器数据融合、路径规划、故障诊断等关键环节。
5G-A/6G通信。提供高带宽、低时延、高可靠的空地通信链路。特别是5G-A(5G-Advanced)引入的通感融合技术,使通信基站兼具雷达探测功能,为低空飞行器提供了广域的外部感知能力。
大数据。海量的飞行数据、环境数据、运维数据是训练AI模型、优化飞行策略、预测设备故障的基础。
云计算与边缘计算。云端提供强大的计算与存储能力,用于复杂的模型训练和全局航线规划。边缘端(机载或地面站)则负责执行实时性要求高的任务,如实时避障、飞行姿态控制等,形成云边协同的计算架构。
这些技术的深度融合,正在从根本上重塑低空装备的技术架构与能力边界。
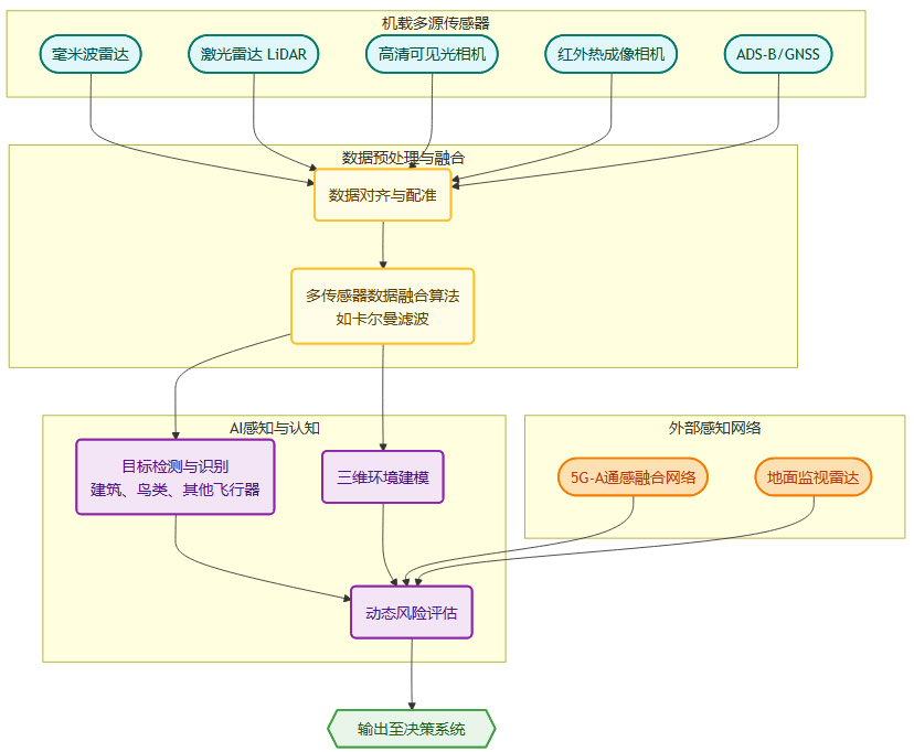
3.2 智能感知与环境认知
让飞行器“看得清、看得远、看得懂”,是实现自主飞行的前提。传统的依赖飞手目视或单一传感器的模式,已无法满足未来高密度、复杂环境下安全运行的要求。智能感知系统通过多传感器融合与AI处理,实现了对周围环境的精确认知。
其技术架构通常如下。

机载自主感知。通过融合毫米波雷达(测距测速)、激光雷达(高精度三维建模)、视觉相机(目标识别)等多种传感器信息,构建对近场环境的实时、高精度三维地图。
空地协同感知。利用5G-A基站的通感融合能力,可以探测到机载传感器视线之外的“非合作”目标(如未安装通信设备的无人机、鸟类等),并将这些信息通过高速网络下发给飞行器,形成“机载感知+网络感知”的协同模式,极大扩展了飞行器的感知范围和安全性。
3.3 自主飞行与智能决策
在精确感知的基础上,飞行器需要一个强大的“大脑”来进行自主决策与控制。这包括路径规划、动态避障、集群协同等核心能力。
3.3.1 动态路径规划与自主避障
传统的航线规划是静态的,无法应对飞行过程中的突发情况。智能决策系统能够实现动态的、实时的路径规划。
其决策流程可以简化为“感知-规划-控制”的闭环循环。
感知(Perception)。实时获取来自智能感知系统的环境信息、自身状态信息。
规划(Planning)。基于当前任务目标和环境信息,AI算法(如A*算法、RRT算法)在数毫秒内重新计算出一条最优、最安全的飞行路径,绕开突然出现的障碍物。
控制(Control)。飞行控制系统精确执行规划好的路径指令,控制飞行器的姿态和轨迹。
这个循环以极高的频率(通常在50Hz以上)不断重复,确保飞行器能够敏捷地应对各种动态变化。
3.3.2 群体智能与协同作业
对于物流、巡检等需要大规模部署的应用场景,单机智能是远远不够的。群体智能技术,即让大量飞行器像蜂群、鸟群一样协同作业,是实现规模化运营的关键。
群体智能的核心在于。
分布式协同。每架飞行器都有一定的自主决策能力,同时通过高速网络与其他飞行器和地面控制中心进行信息交互。
任务协同分配。云端控制平台根据全局任务需求和每架飞行器的状态,动态分配任务,实现整体效率最大化。
空中交通协同。在同一空域内飞行的多架飞行器,能够实时共享彼此的位置、速度和意图,通过协同避障算法,自主解决空中交通冲突,确保飞行间隔和安全。
2025年,随着5G-A网络的部署和相关算法的成熟,基于群体智能的规模化、无人化运营将从理论走向现实。
3.4 智能健康管理(PHM)
安全性是低空经济的生命线。智能健康管理(Prognostics and Health Management, PHM)系统,通过对飞行器关键部件的实时监控与数据分析,实现了从“事后维修”到“事前预测”的转变。
PHM系统的工作逻辑如下。
数据采集。在电池、电机、飞控、机体结构等关键部位部署大量传感器(如温度、振动、电流传感器),实时采集运行数据。
状态监测。将实时数据与正常工作状态下的基线数据进行比对,及时发现异常。
故障诊断。当检测到异常时,利用AI诊断模型,快速定位故障原因和具体部件。
趋势预测。基于历史数据和物理模型,建立关键部件的“健康度”模型,预测其剩余有效寿命(RUL),提前预警潜在的故障风险。
维护决策。系统根据预测结果,自动生成最优的维护计划,指导地面人员进行精准、高效的维修保养。
PHM系统不仅能极大提升飞行器的安全性与可靠性,还能显著降低全生命周期的运营与维护成本,是实现低空装备商业化运营的重要技术保障。
3.5 低空智能网联体系
将上述智能化技术有机地整合在一起,就形成了低空智能网联体系。这不再是简单地将飞行器接入网络,而是构建一个“飞行器-网络-云端-地面设施”深度融合、协同工作的有机整体。
这个体系也被称为“机网融合”,其核心特征是。
数据闭环。飞行器产生的数据通过网络上传至云端,云端进行分析、建模、仿真后,将优化的控制策略、航线信息、预警指令再下发给飞行器,形成一个持续优化的数据闭环。
算力融合。机载的边缘算力、网络的算力、云端的中心算力被统一调度,根据任务的实时性要求,将计算任务分配到最合适的位置,实现全局算力资源的最优利用。
服务一体化。将空域管理、气象服务、航线规划、监视通信等功能,全部整合到一个统一的数字化平台中,为用户提供一站式的低空飞行服务。
低空智能网联体系是低空经济的基础设施。它的建设水平,将直接决定一个城市或区域能否支撑起大规模、高密度的低空飞行活动。
四、 🚁 全产业链协同:从单点创新到系统生态
低空装备是一个复杂的系统工程,其发展无法依靠任何单一环节的“单点创新”。一个健康、可持续的产业,必然建立在一个上、中、下游紧密协同、相互促进的生态系统之上。2025年,产业链协同的深度与广度,将成为衡量一个区域或企业集群核心竞争力的关键指标。
4.1 产业链的三层结构
低空装备产业链可以清晰地划分为上、中、下三个层次,每个层次都有其独特的价值与挑战。
上游:核心技术与元器件。提供基础材料、核心零部件与关键子系统。这是整个产业链的技术基石,其自主可控水平决定了产业的“根基”是否牢固。
中游:整机设计与集成制造。负责飞行器的总体设计、系统集成、生产制造与测试验证。这是产业链的中枢,连接着上游的技术供给与下游的市场需求。
下游:场景应用与运营服务。聚焦于将低空装备应用于具体场景,提供商业化运营服务,并挖掘数据价值。这是产业价值最终实现的窗口。
这三层结构并非简单的线性关系,而是一个动态的、相互反馈的闭环。下游的应用需求会向上游传导,驱动技术创新;上游的技术突破则会为下游开辟新的应用可能。
4.2 上游突破:奠定性能与安全的基础
上游的技术水平,直接决定了低空装备的性能天花板。当前,产业的焦点主要集中在以下几个领域的突破。
4.2.1 新材料与轻量化
重量是飞行器的天敌。每减轻一克重量,都意味着更长的续航或更大的载荷。碳纤维复合材料因其高强度、低密度的特性,已成为eVTOL等先进飞行器机体结构的首选材料。
未来的发展方向在于。
低成本复合材料技术。降低碳纤维材料的制造成本,推动其在更多中低端装备上的应用。
增材制造(3D打印)。用于制造拓扑优化的复杂结构件,实现极致的轻量化。
先进仿真技术(CAx)。在设计阶段通过仿真精确预测材料的力学性能与疲劳寿命,缩短研发周期。
4.2.2 能源系统与动力电池
能源系统是飞行器的“心脏”,其性能直接决定了飞行器的“腿”能跑多远。对于以eVTOL为代表的电动化装备,动力电池是核心中的核心。
2025年动力电池的技术路线图呈现出明确的目标。
安全性是航空级电池压倒一切的前提。任何能量密度上的进步,都必须以不牺牲安全性为代价。
4.2.3 核心元器件的自主化
关键元器件的自主可控,是保障产业链安全的关键。
飞控计算机。作为飞行器的“小脑”,其芯片与操作系统的国产化是重中之重。
高精度传感器。包括惯性测量单元(IMU)、激光雷达、毫米波雷达等,其精度与可靠性直接影响飞行器的感知能力。
高功率密度电机。在有限的体积和重量下,输出尽可能大的功率,是eVTOL多旋翼设计的关键。
作动系统。即控制舵面或旋翼倾转的伺服机构,其响应速度和精度决定了飞行器的操控性。
推动这些核心元器件的国产化替代与性能提升,是上游产业链的核心任务。
4.3 中游转型:从制造到“智造”
中游的整机制造商,正从传统的航空制造模式,向更加敏捷、智能的模式转型。
智能化生产线。引入机器人、机器视觉、数字孪生等技术,实现关键工序的自动化和质量的全程追溯,提升生产效率与产品一致性。
平台化开发模式。如前文所述,建立通用飞行平台,通过模块化组合快速响应市场需求,这是中游企业构建核心竞争力的关键。
标准化试验验证。建立符合适航标准的、高效的地面测试与飞行试验体系,加速产品的成熟与取证进程。
中游企业不再仅仅是“组装厂”,而是技术集成、平台创新与质量控制的核心枢纽。
4.4 下游创新:场景驱动与商业闭环
装备造出来,只是第一步;用得好、能赚钱,才是产业成功的标志。下游的应用创新,是牵引整个产业链发展的“火车头”。
当前,下游正呈现出“因地制宜、多点开花”的态势,形成了“低空+”的多元化应用格局。
低空+物流。解决城市“最后三公里”配送、偏远地区物资运输等痛点,是目前商业化路径最为清晰的方向之一。
低空+农业。植保无人机已成为智慧农业的标配,未来将向农情监测、精准施肥等更广阔领域拓展。
低空+文旅。在景区提供空中观光、飞行表演等服务,创造全新的消费体验。
低空+应急。在消防灭火、医疗急救、灾害勘查等场景中,低空装备能够发挥传统手段无法替代的作用。
低空+城市管理。用于交通巡查、违建监察、环境监测等,提升城市治理的效率与智能化水平。
下游的成功,依赖于对特定场景痛点的深刻理解,以及能够实现商业闭环的运营模式创新。
4.5 协同机制的构建
产业链各环节的有效协同,需要具体的机制来保障。
产业联盟。由龙头企业牵头,联合上、中、下游企业及科研院所,共同制定技术标准、开展联合攻关、共享市场资源。
联合创新中心。针对某一关键技术(如电池、飞控),建立开放式的创新平台,汇聚各方力量进行集中研发。
产学研用结合。高校和科研院所负责前沿技术研究,企业负责技术转化与产品开发,最终在应用场景中进行验证和迭代,形成良性循环。
通过这些机制,产业链从松散的“链条”,转变为紧密的“网络”,共同抵御风险,加速创新。
五、 🚁 标准体系与安全保障:产业健康发展的基石
%20拷贝-zcvc.jpg)
技术创新和产业链协同,必须运行在一个稳定、清晰的规则框架之内。标准与安全,是低空经济行稳致远的“压舱石”。没有统一的标准,产业将陷入“碎片化”的混乱;没有可靠的安全保障,产业将失去社会公众的信任。
5.1 标准体系建设的紧迫性
标准是产业的“通用语言”。建立一套科学、完善的标准体系,其意义在于。
保障安全性。为装备的设计、制造、运行、维护提供最低安全要求,是适航审定的基础。
提升互操作性。确保不同厂商的装备、地面系统、管控平台之间可以互联互通,是实现网络化、规模化运营的前提。
降低产业成本。通过标准化,可以实现零部件的规模化生产,降低研发和制造成本。
促进市场准入。统一的标准是产品进入市场、参与国际竞争的基本门槛。
5.2 标准体系的核心构成
低空装备的标准体系是一个庞大的系统,主要包括以下几个层面。
5.3 适航审定:安全的第一道门槛
适航审定,是低空装备(特别是载人eVTOL)从“展品”变为“商品”必须跨越的“龙门”。它是由国家民航主管部门,依据法规和标准,对飞行器设计、制造、试验等全过程进行审查,以确认其是否达到可接受的安全水平。
这是一个极其复杂和严谨的过程,其难度不亚于技术研发本身。率先完成适航取证的企业,不仅意味着其产品的安全性得到了国家最高级别的认可,更意味着获得了开启商业化运营的“金钥匙”,将建立起巨大的先发优势。
5.4 全生命周期的安全管理
安全是一个贯穿始终的系统工程,绝非仅仅通过适航审定就一劳永逸。必须建立覆盖装备全生命周期的安全管理体系。

这个闭环的核心在于数据驱动。通过收集和分析运行、维护阶段的海量数据,可以反过来指导设计的优化和制造工艺的改进,形成一个持续迭代、不断提升的安全正循环。
结论
展望2025年,低空装备产业的发展路径已然清晰。它不再是单一技术的线性进步,而是体系化、智能化两大方向的螺旋式上升,并由全产业链的协同创新提供不竭动力。
体系化通过平台化、模块化的设计理念,解决了装备多样化与规模化生产的矛盾,为满足千行百业的场景需求构筑了产品矩阵。
智能化以AI、5G-A等技术为核心,赋予了装备自主感知、智能决策与协同作业的能力,解决了规模化运营下的安全与效率难题。
全产业链协同则将上游的技术突破、中游的集成制造、下游的应用创新紧密耦合,形成了共生共荣的产业生态。
标准与安全体系的不断完善,则为这一切提供了坚实的规则保障,确保产业在健康、有序的轨道上高速发展。
2025年,我们将见证低空装备产业从“单机试点”的探索期,正式迈入“智能规模化运营”的成长初期。这不仅是一场技术与产业的变革,更将深刻地改变我们的生产、生活乃至城市的形态。
📢💻 【省心锐评】
低空装备的未来,不在于单机飞得多快,而在于机群飞得多聪明。竞争的终局,不是一款神机,而是一个开放、智能、协同的产业生态。平台化和智能化是入场券,生态协同才是护城河。

评论